Mastercard Transaction Flow for CaaS Clients
Simplified Process Overview

The diagram above illustrates the process for a Mastercard transaction involving a Cardholder, Merchant, Mastercard, Build, and the Build Customer (who manages the card program). Crucially, this process requires the Build Customer's active participation in the authorization decision, which directly impacts the success or failure of the card transaction at the point of sale.
Authorization Phase (Real-Time):
- The process starts when a Cardholder uses their card at a Merchant.
- The Merchant sends an authorization request to Mastercard.
- Mastercard routes this request to Build.
- Build generates a corresponding order and immediately sends a real-time authorization webhook to the Customer's system.
- The Customer must process this webhook and respond to Build with an approval or decline decision within the required timeframe. This decision by the Customer is critical as it determines whether the transaction will be approved or declined.
- Build relays the Customer's response back to Mastercard.
- Mastercard informs the Merchant of the transaction outcome.
- Finally, the Merchant notifies the Cardholder.
- This entire authorization process happens in near real-time.
Settlement Phase (Batch Process):
- While authorization is immediate, the actual movement of funds (settlement) happens later.
- Build processes relevant settlement data to the Customer. The Customer acknowledges receipt.
- Due to the operational characteristics of the Mastercard network, the final settlement of funds typically occurs between T+1 and T+14 working days after the initial transaction authorization (where 'T' is the day of authorization).
Authorization
A synchronous webhook is used to enable real-time authorizations, allowing customer to approve or decline authorization requests instantly as they occur.
Responding to Authorization Requests
When Build receives a Mastercard authorization request, it sends a real-time webhook to the customer's system. This authorization webhook includes the corresponding order_no. After processing the authorization, customer will need to pay attention to the related Order according to the order_no. Please see Card Order for details on handling authorization information and its relationship with Orders.
Customer must respond within 1500 milliseconds to approve/decline the transaction.
Request Payload
| name | description | type | example |
|---|---|---|---|
| auth_amount | auth amount | BigDecimal | 128.88/-128.88 |
| auth_currency | the currency of auth amount | String | AUD |
| uid | uid of the card holder | String | 1808026787681538048 |
| card_id | card identity | String | ETLPzgGfSzg-ef |
| create_time | transaction time | Long | 1724783070549 |
| merchant_name | card payment merchant name | String | PELICANA |
| id | card transaction id | String | ETLPzgGfSzDTTLQuKEvVlssjq5mer |
| order_no | card order no | String | 1828633042242514944 |
| transaction_type | transaction type | String | PURCHASE |
| tx_direction | transaction direction | String | CREDIT/DEBIT |
| acquiring_amount | acquiring amount | BigDecimal | 48.47 |
| acquiring_currency | acquiring currency | String | USD |
| version | version of message | String | v1.0 |
version
Distinguish webhook versions using the version field. The currency version is v1.0.
transaction_type
| Value | Description |
|---|---|
| PURCHASE | This is the most common type of card swipe, used for purchasing goods or services |
| REFUND | After the cardholder returns the goods, the merchant will refund the amount to the card account |
| PRE_AUTH | Commonly used in industries such as hotels and car rentals, where the merchant will first freeze a portion of the amount and then settle the actual consumption later. |
| WITHDRAW | The cardholder withdraws cash at an ATM |
| OTHER | Other transactions that do not fall into the above categories, such as installment, etc. |
tx_direction
| Value | Description |
|---|---|
| CREDIT | Credit direction, i.e., adding money |
| DEBIT | Debit direction, i.e., deducting money |
Example
When a user taps their card at a merchant, the merchant will initiate an authorization request to the Scheme. The Scheme will forward the request to Build. Build will perform checks such as verifying the card status and checking if the account balance is sufficient.
After passing the checks, Build will forward the request to the customer's system for joint authorization. The customer's system will decide whether to approve or reject the request based on business logic. The customer's system needs to respond to Build within 1500 milliseconds.
The real-time authorization webhook is as follows:
{
"auth_amount": -18.88,
"auth_currency": "AUD",
"uid": "1808026787681538048",
"card_id": "ETLPzgGfSzg-ef",
"create_time": 1724783070549,
"merchant_name": "UBER",
"id": "ETLPzgGfSzDTTLQuKEvVlssjq5mer",
"order_no": "1828633042242514944",
"transaction_type": "PURCHASE",
"version": "v1.0",
"acquiring_amount": 18.88,
"acquiring_currency": "AUD",
"tx_direction": "DEBIT"
}
Card Order
Every authorization processed in the system is linked to a Card Order, which reflects the full lifecycle of the transaction. The Card Order tracks status changes based on the transaction’s progress—from initial approval to final settlement or cancellation.
Card Order Statuses
| Status | Description |
|---|---|
PENDING | The order has been successfully created and the transaction is authorized but not yet settled. The authorized amount is held/frozen on the cardholder's account. |
COMPLETED | The transaction has been successfully captured/settled. The authorized amount has been confirmed and will be included in the settlement process. |
CANCELLED | The order is voided due to either an authorization reversal or expiration. The hold on funds is released and no settlement will occur. |
FAILED | The authorization failed (e.g., due to insufficient funds or fraud rules). No funds are held, and no transaction is settled. |
Authorization & Card Order
Once an authorization is processed (whether approved or declined), a Card Order is generated to track its lifecycle. All subsequent operations—such as capture, reversal, refund, or expiration—are handled and updated through the Card Order.
Developers should track the order_no returned in the authorization response to determine the transaction’s current and final status.

| Authorization Event | Time | Card Order Status |
|---|---|---|
| Authorization request is awaiting response | - | No card order created yet |
| Authorization is declined | Immediately | FAILED |
| Authorization is approved | Immediately | PENDING |
| Full Refund authorization for existing order is approved and cancels an existing order | Immediately | Full Refund for existing card order is updated to CANCELLED. Full refund means that the amount of refund is equal to the correlated debit authorization. e.g. if the order_amount of existing card order is -10USD, a Full refund should be +10USD |
| Credit/Refund Authorization ApprovedOccurs for partial refunds, refunds after settlement, or standalone credits. Build may not link it to a specific debit, or it's linked but not a full reversal. | Immediately or up to T+14 working days. | New card order in PENDING status. |
| Refund authorization is declined | Immediately | New Failed Order generated, please avoid this. |
| Transaction is settled (captured) | T+1 to T+14 working days after authorization. | Card order transitions from PENDING to COMPLETED |
| Authorization expires (e.g., not captured in time) | Up to T+14 working days. Upon detection of expiration | Card order transitions from PENDING to CANCELLED |
Special Case
Refunds
Refunds are also a form of authorization in the Mastercard transaction flow. Based on the context, they behave as follows:
- If the refund targets an existing
PENDINGcard order, it cancels the order (status becomesCANCELLED). - If the refund is processed as a standalone transaction (e.g., refund after settlement), it creates a new card order in
PENDINGstatus. - If the refund is declined, no changes are made to existing card orders.New Failed Order generated.
To understand which behavior occurred, use the order_no in the authorization response and check the updated status.
The order_amount of a refund authorization is expected to be greater than 0.
Settlement without Prior Authorization
- In rare circumstances, transactions initiated by specific types of merchants (e.g., certain transit, bill payments) may bypass the pre-authorization step and proceed directly to settlement.
- In such cases, the order is created directly with the COMPLETED status, skipping the PENDING phase. This is represented in the diagram by the path directly from Start to COMPLETED.
Request payload for Card Order webhook:
{
"id": "17443690760031910648503412862976",
"order_no": "1910648503136038912",
"uid": "1910540360908541952",
"card_id": "ETLPzgGfSzg-gfo",
"order_amount": -8.11,
"order_status": "PENDING",
"transaction_type": "PURCHASE",
"merchant_name": "KFC65",
"create_time": 1744369075982,
"update_time": 1744369075982,
"related_order_no": "",
"card_present": false,
"country": "CHN",
"city": "Mount Buller2",
"mcc": "7999",
"acquiring_currency": "USD",
"acquiring_amount": 8.11,
"order_currency": "USD",
"version": "v1.0",
"tx_direction": "DEBIT"
}
| name | description | type | example |
|---|---|---|---|
| id | message id | String | 17295916968821828633042242514988 |
| order_no | order id | String | 1828633042242514944 |
| uid | uid | String | 1703683603805798401 |
| card_id | card id | String | ETLPzgGfSzg-gp |
| order_currency | order amount currency | String | AUD |
| order_amount | order amount | BigDecimal | -77.70 |
| order_status | order status | String | PENDING |
| transaction_type | card payment transaction type | String | PURCHASE |
| merchant_name | card payment merchant name | String | COSTCO MARSDEN PARK |
| create_time | order create time | Long | 1725852671294 |
| update_time | order update time | Long | 1725851396769 |
| acquiring_amount | acquiring amount | BigDecimal | 48.47 |
| acquiring_currency | acquiring currency | String | USD |
| card_present | whether card present | Boolean | true |
| country | transaction country | String | AUS |
| city | transaction city | String | Sydney |
| mcc | transaction mcc | String | 5786 |
| tx_direction | transaction direction | String | CREDIT or DEBIT |
| related_order_no | related order numbers | String | 1839607950353510400,1839607408550096896 |
| version | version of message | String | v1.0 |
version
Distinguish webhook versions using the version field. The currency version is v1.0.
Card Order Webhook Example
PENDING state
{
"id": "17443690760031910648503412862976",
"order_no": "1910648503136038912",
"uid": "1808026787681538048",
"card_id": "ETLPzgGfSzg-et",
"order_amount": -12.88,
"order_status": "PENDING",
"transaction_type": "PURCHASE",
"merchant_name": "KFC65",
"create_time": 1744369075982,
"update_time": 1744369075982,
"related_order_no": "",
"card_present": true,
"country": "CHN",
"city": "Mount Buller2"
"mcc": "7999",
"acquiring_currency": "AUD",
"acquiring_amount": 12.88,
"order_currency": "AUD",
"version": "v1.0",
"tx_direction": "DEBIT"
}
COMPLETED state
{
"id": "17443690760031910648503412862976",
"order_no": "1910648503136038912",
"uid": "1808026787681538048",
"card_id": "ETLPzgGfSzg-et",
"order_amount": -12.88,
"order_status": "COMPLETED",
"transaction_type": "PURCHASE",
"merchant_name": "KFC65",
"create_time": 1744369075982,
"update_time": 1744369075982,
"related_order_no": "",
"card_present": true,
"country": "CHN",
"city": "Mount Buller2"
"mcc": "7999",
"acquiring_currency": "AUD",
"acquiring_amount": 12.88,
"order_currency": "AUD",
"version": "v1.0",
"tx_direction": "DEBIT"
}
Scenarios
Scenario 1: Successful Purchase (Authorize & Settle)

Example of webhook
Real-time Authorization
the real-time authorization webhook is as follows:
{
"auth_amount": -12.88,
"auth_currency": "AUD",
"uid": "1808026787681538048",
"card_id": "ETLPzgGfSzg-et",
"create_time": 1744783070549,
"merchant_name": "UBER",
"id": "ETLPzgGfSzDTTLQuKEvVlssjq5met",
"order_no": "1910648503136038912",
"transaction_type": "PURCHASE",
"version": "v1.0",
"acquiring_amount": 12.88,
"order_currency": "AUD",
"tx_direction": "DEBIT"
}
card order webhook
PENDING state
{
"id": "17443690760031910648503412862098",
"order_no": "1910648503136038912",
"uid": "1808026787681538048",
"card_id": "ETLPzgGfSzg-et",
"order_amount": -12.88,
"order_status": "PENDING",
"transaction_type": "PURCHASE",
"merchant_name": "UBER",
"create_time": 1744369075982,
"update_time": 1744369075982,
"related_order_no": "",
"card_present": true,
"country": "CHN",
"city": "Mount Buller2",
"mcc": "7999",
"acquiring_currency": "AUD",
"acquiring_amount": 12.88,
"order_currency": "AUD",
"version": "v1.0",
"tx_direction": "DEBIT"
}
COMPLETED state
{
"id": "17443690760031910648503412862678",
"order_no": "1910648503136038912",
"uid": "1808026787681538048",
"card_id": "ETLPzgGfSzg-et",
"order_amount": -12.88,
"order_status": "COMPLETED",
"transaction_type": "PURCHASE",
"merchant_name": "UBER",
"create_time": 1744369075982,
"update_time": 1744369075982,
"related_order_no": "",
"card_present": true,
"country": "CHN",
"city": "Mount Buller2",
"mcc": "7999",
"acquiring_currency": "AUD",
"acquiring_amount": 12.88,
"order_currency": "AUD",
"version": "v1.0",
"tx_direction": "DEBIT"
}
Example of transaction simulation
(We are in the process of upgrading the demo trading interface and will be updating the trading demo interface this week.)
This is an example of how to perform this scenario using our payment simulations API in sandbox env:
A Card transaction of 30.11 USD
- Authorization
curl --location 'https://testapi.build.app/v1/card/simulate-authorization'
--header 'Authorization: 6IIOSEkPSgxYXFpf2y1gU/phph7nqc9nEJCHJOuZOsIokORxTW5CEGHmSRFAN_XJJZY8gF3wbMEsUoDcPeG8gw=='
--header 'Content-Type: application/json' \
data '{
"card_id": "ETLPzgGfSzg_mij",
"currency": "USD",
"amount":30.11,
"card_acceptor_country_code":"USA",
"card_acceptor_city":"Santa Monica",
"country":"CHN",
"city":"city3",
"acceptor_name": "MC34",
"mcc":"5311",
"transaction_source": "online",
"card_present":"false",
"type": "PURCHASE",
"partner_transaction_type": "LOAD"
}'
response:
{
"code": 0,
"msg": "Success",
"data": {
"authorization_id": "ETLPzgGfSzDTTLQuKEvVlssjo.ognh",
"message": "Success"
}
}
- Settlement
curl --location 'https://testapi.build.app/v1/card/simulate-transaction'
--header 'Authorization: 6IIOSEkPSgxYXFpf2y1gU_pyLe1tqNvjs8hyA2CQmWbDNI3fioBl8CXF_9OuE4WHLf9CEIA6TssOHxPMmTch4Q=='
--header 'Content-Type: application/json' \
data '{
"card_id": "ETLPzgGfSzg_mij",
"acceptor_name": "401 Congress",
"transaction_source": "online",
"currency": "USD",
"amount":30.11,
"authorization_id": "ETLPzgGfSzDTTLQuKEvVlssjo.ognh",
"type": "PURCHASE",
"partner_transaction_type": "LOAD"
}'
response:
{
"code": 0,
"msg": "Success",
"data": {
"transaction_id": "ETLPzgGfSzWQftUdvTMQqhmgjm-o"
}
}
Scenario 2: Declined Purchase (by Customer)
This shows the flow when customer system declines the authorization request.

Example of webhook
Real-time Authorization
{
"auth_amount": -129.12,
"auth_currency": "AUD",
"uid": "1808026787681538048",
"card_id": "ETLPzgGfSzg-et",
"create_time": 1744783070549,
"merchant_name": "APPLE",
"id": "ETLPzgGfSzDTTLQuKEvVlssjq6med",
"order_no": "1910648503136038918",
"transaction_type": "PURCHASE",
"version": "v1.0",
"acquiring_amount": 129.12,
"acquiring_currency": "AUD",
"tx_direction": "DEBIT"
}
card order webhook
FAILED state
{
"id": "17443690760031910648503412862423",
"order_no": "1910648503136038918",
"uid": "1808026787681538048",
"card_id": "ETLPzgGfSzg-et",
"order_amount": -129.12,
"order_status": "FAILED",
"transaction_type": "PURCHASE",
"merchant_name": "APPLE",
"create_time": 1744369075982,
"update_time": 1744369075982,
"related_order_no": "",
"card_present": true,
"country": "CHN",
"city": "Mount Buller2",
"mcc":"5122"
"acquiring_currency": "AUD",
"acquiring_amount": 129.12,
"order_currency": "AUD",
"version": "v1.0",
"tx_direction": "DEBIT"
}
Scenario 3: Full Refund/Reversal (Cancels PENDING Order)
This shows a full refund that effectively cancels an existing, unsettled (PENDING) authorization.

Example of webhook
Real-time Authorization
{
"auth_amount": -11.20,
"auth_currency": "AUD",
"uid": "1808026787681538048",
"card_id": "ETLPzgGfSzg-et",
"create_time": 1744783171547,
"merchant_name": "STARBUCKS",
"id": "ETLPzgGfSzDTTLQuKEvVlssjq8mew",
"order_no": "1828624043283591168",
"transaction_type": "PURCHASE",
"version": "v1.0",
"acquiring_amount": 11.20,
"acquiring_currency": "AUD",
"tx_direction": "DEBIT"
}
card order webhook
PENDING state
{
"id": "17443691760031910648503412862975",
"order_no": "1828624043283591168",
"uid": "1808026787681538048",
"card_id": "ETLPzgGfSzg-et",
"order_amount": -11.20,
"order_status": "PENDING",
"transaction_type": "PURCHASE",
"merchant_name": "STARBUCKS",
"create_time": 1744369075982,
"update_time": 1744369075982,
"related_order_no": "",
"card_present": true,
"country": "CHN",
"city": "Mount Buller2",
"mcc":"5122"
"acquiring_currency": "AUD",
"acquiring_amount": 11.20,
"order_currency": "AUD",
"version": "v1.0",
"tx_direction": "DEBIT"
}
CANCELLED state
{
"id": "17443691760031910648503412862569",
"order_no": "1828624043283591168",
"uid": "1808026787681538048",
"card_id": "ETLPzgGfSzg-et",
"order_amount": -11.20,
"order_status": "CANCELLED",
"transaction_type": "PURCHASE",
"merchant_name": "STARBUCKS",
"create_time": 1744369075982,
"update_time": 1744369075982,
"related_order_no": "",
"card_present": true,
"country": "CHN",
"city": "Mount Buller2",
"mcc":"5122"
"acquiring_currency": "AUD",
"acquiring_amount": 11.20,
"order_currency": "AUD",
"version": "v1.0",
"tx_direction": "DEBIT"
}
Example of Full Refund simulation
(We are in the process of upgrading the demo trading interface and will be updating the trading demo interface this week.)
This is an example of how to perform this scenario using our simulations API in sandbox env:
- Authorization
auth :
curl --location 'https://testapi.build.app/v1/card/simulate-authorization' --header 'Authorization: 6IIOSEkPSgxYXFpf2y1gU_h7MrHEKS5gi7kE/9WcJrixZgv71kn7l51sPHaGoa0zySRlgj_PzVD6CGBP3ftppg==' --header 'Content-Type: application/json'
data '{
"card_id": "ETLPzgGfSzg_mij",
"currency": "USD",
"amount":50.11,
"card_acceptor_country_code":"USA",
"card_acceptor_city":"Santa Monica",
"country":"CHN",
"city":"city3",
"acceptor_name": "MC34",
"mcc":"5311",
"transaction_source": "online",
"card_present":"false",
"type": "PURCHASE",
"partner_transaction_type": "LOAD"
}'
response:
{
"code": 0,
"msg": "Success",
"data": {
"authorization_id": "ETLPzgGfSzDTTLQuKEvVlssjo.ogpq",
"message": "Success"
}
}
- refund
auth-reversal:
curl --location 'https://api.sandbox.build.app/v1/card/simulate-reversal'
--header 'Authorization: GWEkpUqZ1HQUnUkfMEvkRo/odabzeKWiiXhPAs7PIbNUqeEjit6vH5q3_Kzwy4fvwtxY_Y/Px6m251acT2NEBA=='
--header 'Content-Type: application/json' \
the "original_authorization_id" need to be the same as the one in authorization
data '{
"card_id": "ETLPzgGfSzg_mij",
"acceptor_name": "MC34",
"transaction_source": "online",
"original_authorization_id": "ETLPzgGfSzDTTLQuKEvVlssjo.ogpq",
"partial": 0,
"amount": 50.11
}'
response:
{
"code": 0,
"msg": "Success",
"data": {
"id": "ETLPzgGfSzDTTLQuKEvVlssjqo-e"
}
}
Example of webhook
Scenario 4: Partial Refund (Creates New PENDING Order)
This shows a refund (partial or after settlement) that creates a new credit order.

- Initial Purchase: The flow starts with a standard purchase authorization, resulting in a PENDING debit order ('123').
- Partial Refund Auth: The subsequent partial refund is processed as a separate credit authorization.
- New Order Creation: Build recognizes this is not a full reversal of the original transaction amount. Therefore, it creates a new credit order ('456') instead of cancelling the original one.
- Two Completed Orders: the credit order ('456') may bypass the PENDING state and transition directly to COMPLETED after the associated debit order ('123') is settled and transition to COMPLETED.
Real-time Authorization (Makes Purchase (e.g., $100))
{
"auth_amount": -100.00,
"auth_currency": "USD",
"uid": "1808026787681538048",
"card_id": "ETLPzgGfSzg-et",
"create_time": 1744783171547,
"merchant_name": "STARBUCKS",
"id": "ETLPzgGfSzDTTLQuKEvVlssjq1jrt",
"order_no": "1828624143283598812",
"transaction_type": "PURCHASE",
"version": "v1.0",
"acquiring_amount": 100,
"acquiring_currency": "USD",
"tx_direction": "DEBIT"
}
card order webhook (purchase order)
PENDING state
{
"id": "17443691760031910648503412809126",
"order_no": "1828624143283598812",
"uid": "1808026787681538048",
"card_id": "ETLPzgGfSzg-et",
"order_amount": -100.00,
"order_status": "PENDING",
"transaction_type": "PURCHASE",
"merchant_name": "STARBUCKS",
"create_time": 1744369075982,
"update_time": 1744369075982,
"related_order_no": "",
"card_present": true,
"country": "US",
"city": "Mount Buller2",
"mcc":"5122",
"acquiring_currency": "USD",
"acquiring_amount":100.00,
"order_currency": "USD",
"version": "v1.0",
"tx_direction": "DEBIT"
}
Real-time Authorization (The cardholder initiated a partial refund of $30)
{
"auth_amount": 30.00,
"auth_currency": "USD",
"uid": "1808026787681538048",
"card_id": "ETLPzgGfSzg-et",
"create_time": 1744783174518,
"merchant_name": "STARBUCKS",
"id": "ETLPzgGfSzDTTLQuKEvVlssjq4trp",
"order_no": "1828624143283598812",
"transaction_type": "REFUND",
"version": "v1.0",
"acquiring_amount": 30,
"acquiring_currency": "USD",
"tx_direction": "CREDIT"
}
card order webhook(purchase order)
COMPLETED state
{
"id": "17443691760031910648503412809126",
"order_no": "1828624143283598812",
"uid": "1808026787681538048",
"card_id": "ETLPzgGfSzg-et",
"order_amount": -100.00,
"order_status": "COMPLETED",
"transaction_type": "PURCHASE",
"merchant_name": "STARBUCKS",
"create_time": 1744369075982,
"update_time": 1744369075982,
"related_order_no": "",
"card_present": true,
"country": "US",
"city": "Mount Buller2",
"mcc":"5122",
"acquiring_currency": "USD",
"acquiring_amount":100.00,
"order_currency": "USD",
"version": "v1.0",
"tx_direction": "DEBIT"
}
card order webhook(refund order)
COMPLETED state
{
"id": "17443691760031910648503412809876",
"order_no": "1828624143283596623",
"uid": "1808026787681538048",
"card_id": "ETLPzgGfSzg-et",
"order_amount": 30.00,
"order_status": "COMPLETED",
"transaction_type": "REFUND",
"merchant_name": "STARBUCKS",
"create_time": 1744369075982,
"update_time": 1744369075982,
"related_order_no": "1828624143283598812",
"card_present": true,
"country": "CHN",
"city": "Mount Buller2",
"mcc":"5122",
"acquiring_currency": "USD",
"acquiring_amount": 30.00,
"order_currency": "USD",
"version": "v1.0",
"tx_direction": "CREDIT"
}
Example of Partial Refund simulation
(We are in the process of upgrading the demo trading interface and will be updating the trading demo interface this week.)
this is an example of how to perform this scenario using our simulations API in sandbox env, please notice that the order status transition in simulation of this scenario may require support of Build team:
- Authorization
auth :
curl --location 'https://testapi.build.app/v1/card/simulate-authorization' --header 'Authorization: 6IIOSEkPSgxYXFpf2y1gU_h7MrHEKS5gi7kE/9WcJrixZgv71kn7l51sPHaGoa0zySRlgj_PzVD6CGBP3ftppg==' --header 'Content-Type: application/json'
data '{
"card_id": "ETLPzgGfSzg_mij",
"currency": "USD",
"amount":50.11,
"card_acceptor_country_code":"USA",
"card_acceptor_city":"Santa Monica",
"country":"CHN",
"city":"city3",
"acceptor_name": "MC34",
"mcc":"5311",
"transaction_source": "online",
"card_present":"false",
"type": "PURCHASE",
"partner_transaction_type": "LOAD"
}'
response:
{
"code": 0,
"msg": "Success",
"data": {
"authorization_id": "ETLPzgGfSzDTTLQuKEvVlssjo.ogpq",
"message": "Success"
}
}
- refund
auth-reversal:
curl --location 'https://api.sandbox.build.app/v1/card/simulate-reversal'
--header 'Authorization: GWEkpUqZ1HQUnUkfMEvkRo/odabzeKWiiXhPAs7PIbNUqeEjit6vH5q3_Kzwy4fvwtxY_Y/Px6m251acT2NEBA=='
--header 'Content-Type: application/json' \
data '{
"card_id": "ETLPzgGfSzg_mij",
"acceptor_name": "MC34",
"transaction_source": "online",
"original_authorization_id": "ETLPzgGfSzDTTLQuKEvVlssjo.ogpq",
"partial": 0,
"amount": 40.00
}'
response:
{
"code": 0,
"msg": "Success",
"data": {
"id": "ETLPzgGfSzDTTLQuKEvVlssjqo-e"
}
}
In Reversal simulation, original_authorization_id is not required.
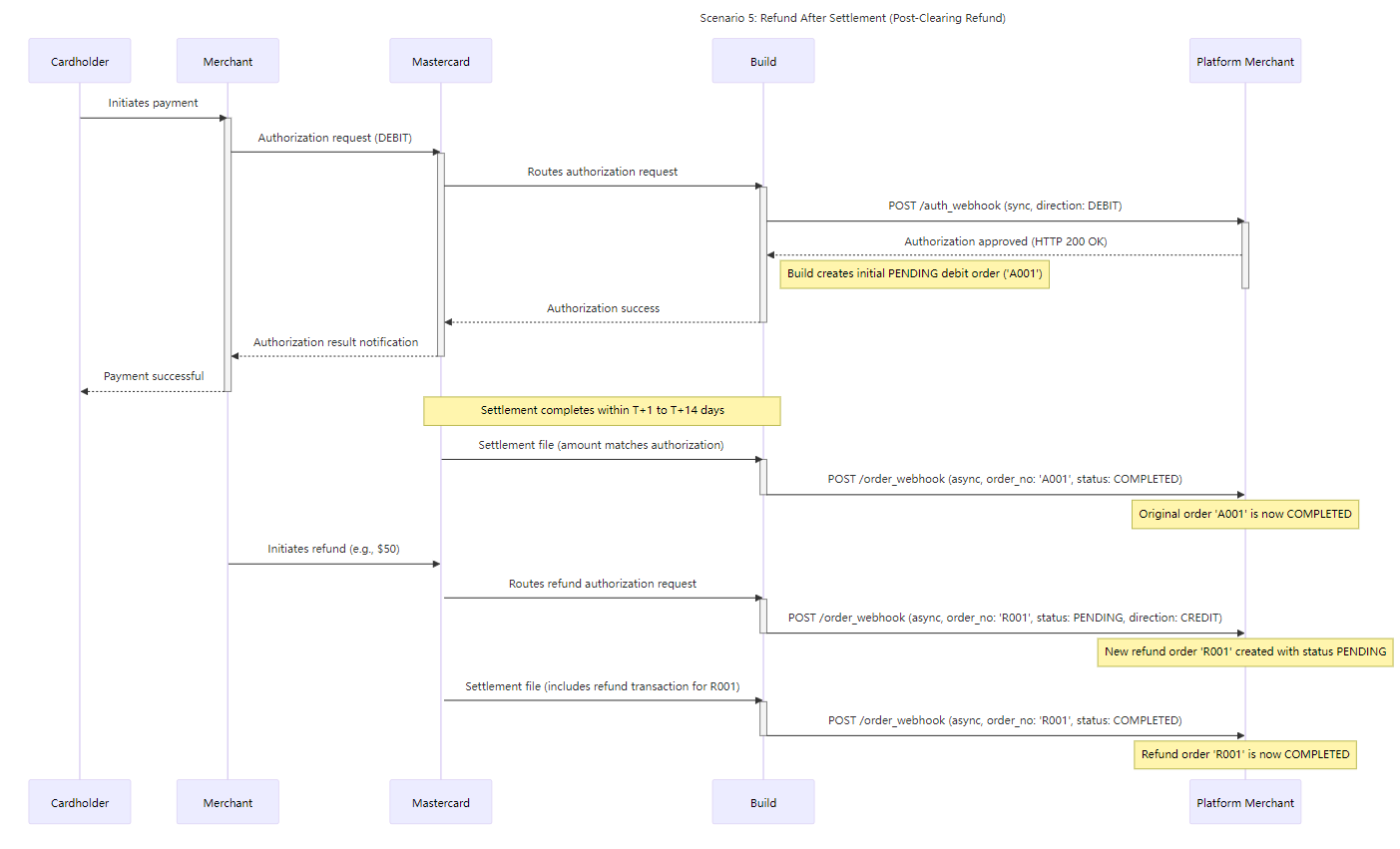
Scenario 5: Refund After Settlement
In this scenario, the original transaction has been successfully settled (status: COMPLETED). A refund authorization is initiated after the settlement, typically by the merchant or card program operator. Since the original transaction is already settled, the refund does not cancel or modify the original order. Instead, a new REFUND-type card order is created with a status of PENDING, which will later be updated to COMPLETED after the refund is processed in the settlement cycle.

Example of Partial Refund simulation
- Authorization
curl --location 'https://testapi.build.app/v1/card/simulate-authorization'
--header 'Authorization: 6IIOSEkPSgxYXFpf2y1gU02FVPqT/B6WO/sGJodtvx59hV/PeUUyJ3FFRhp6tqXbADbrnkAZwch8YULFx8gkOw=='
--header 'Content-Type: application/json' \
--data '{
"card_id": "ETLPzgGfSzg5nis.",
"currency": "USD",
"amount":22,
"card_acceptor_country_code":"USA",
"card_acceptor_city":"Santa Monica",
"country":"CHN",
"city":"city3",
"acceptor_name": "MC34",
"mcc":"5311",
"transaction_source": "online",
"card_present":"false",
"type": "PURCHASE",
"partner_transaction_type": "LOAD"
}'
response:
{
"code": 0,
"msg": "Success",
"data": {
"authorization_id": "ETLPzgGfSzDTTLQuKEvVlssjp5m__p",
"message": "Success"
}
}
- Settlement
curl --location 'https://testapi.build.app/v1/card/simulate-transaction'
--header 'Authorization: 6IIOSEkPSgxYXFpf2y1gU02FVPqT/B6WO/sGJodtvx59hV/PeUUyJ3FFRhp6tqXbADbrnkAZwch8YULFx8gkOw=='
--header 'Content-Type: application/json' \
--data '{
"card_id": "ETLPzgGfSzg5nis.",
"acceptor_name": "401 Congress",
"transaction_source": "online",
"currency": "USD",
"amount":22,
"authorization_id": "ETLPzgGfSzDTTLQuKEvVlssjp5m__p",
"type": "PURCHASE",
"partner_transaction_type": "LOAD"
}'
response:
{
"code": 0,
"msg": "Success",
"data": {
"transaction_id": "ETLPzgGfSzWQftUdvTMQqhnoio5e"
}
}
Please wait for about 5 minutes for the order status to change to 'Completed'.
- Refund
curl --location 'https://testapi.build.app/v1/card/simulate-transaction'
--header 'Authorization: 6IIOSEkPSgxYXFpf2y1gUzlYHhAMuEQiNO6R11I3SSA7gY0h3x/sWqEkXjxh2QhA41kjxbOZL/GeJGj3W8JHAg=='
--header 'Content-Type: application/json' \
--data '{
"card_id": "ETLPzgGfSzg5nis.",
"acceptor_name": "401 Congress",
"transaction_source": "online",
"currency": "USD",
"amount":22,
"authorization_id": "ETLPzgGfSzDTTLQuKEvVlssjp5m__p",
"type": "REFUND",
"partner_transaction_type": "WITHDRAW"
}'
response:
{
"code": 0,
"msg": "Success",
"data": {
"transaction_id": "ETLPzgGfSzWQftUdvTMQqhnoi9no"
}
}
Scenario 6: Authorization Expiration
This shows what happens when a PENDING authorization is not captured/settled within the allowed timeframe.

Example of webhook
Real-time Authorization
{
"auth_amount": -10.20,
"auth_currency": "AUD",
"uid": "1808026787681538048",
"card_id": "ETLPzgGfSzg-et",
"create_time": 1744783171522,
"merchant_name": "STARBUCKS",
"id": "ETLPzgGfSzDTTLQuKEvVlssjq9jjq",
"order_no": "1828624143283596648",
"transaction_type": "PURCHASE",
"version": "v1.0",
"acquiring_amount": 10.20,
"acquiring_currency": "AUD",
"tx_direction": "DEBIT"
}
card order webhook
PENDING state
{
"id": "17443691760031910648503412812347",
"order_no": "1828624143283596648",
"uid": "1808026787681538048",
"card_id": "ETLPzgGfSzg-et",
"order_amount": -10.20,
"order_status": "PENDING",
"transaction_type": "PURCHASE",
"merchant_name": "STARBUCKS",
"create_time": 1744369075982,
"update_time": 1744369075982,
"related_order_no": "",
"card_present": true,
"country": "CHN",
"city": "Mount Buller2",
"mcc":"5122",
"acquiring_currency": "AUD",
"acquiring_amount": 10.20,
"order_currency": "AUD",
"version": "v1.0",
"tx_direction": "DEBIT"
}
CANCELLED state
{
"id": "17443691760031910648503412812890",
"order_no": "1828624143283596648",
"uid": "1808026787681538048",
"card_id": "ETLPzgGfSzg-et",
"order_amount": -10.20,
"order_status": "CANCELLED",
"transaction_type": "PURCHASE",
"merchant_name": "STARBUCKS",
"create_time": 1744369075982,
"update_time": 1744369075982,
"related_order_no": "",
"card_present": true,
"country": "CHN",
"city": "Mount Buller2",
"mcc":"5122",
"acquiring_currency": "AUD",
"acquiring_amount": 10.20,
"order_currency": "AUD",
"version": "v1.0",
"tx_direction": "DEBIT"
}
Simulation
In sandbox env, to simulate this scenario:
- make a pass authorization, and don't call any reversal/settlement API.
- the auth will be expired after 5min.
in prod env, this may take up to T+14 days.
Scenario 7: Settlement Without Prior Authorization (Rare)
This covers the edge case where a transaction appears directly in settlement.

card order webhook
COMPLETED state
{
"id": "1744369176003191064850341280876",
"order_no": "1828624143283596615",
"uid": "1808026787681538048",
"card_id": "ETLPzgGfSzg-et",
"order_amount": -10.20,
"order_status": "COMPLETED",
"transaction_type": "PURCHASE",
"merchant_name": "STARBUCKS",
"create_time": 1744369075982,
"update_time": 1744369075982,
"related_order_no": "",
"card_present": true,
"country": "CHN",
"city": "Mount Buller2",
"mcc":"5122",
"acquiring_currency": "AUD",
"acquiring_amount": 10.20,
"order_currency": "AUD",
"version": "v1.0",
"tx_direction": "DEBIT"
}
Notice
We are in the process of upgrading the demo trading interface and will be updating the trading demo interface this week.